Основы компиляции языков Kotlin и Java

Цели создания виртуальной машины Java (JVM)

Виртуальная машина Java (JVM) была разработана компанией Sun Microsystems, а ключевую роль в ее создании сыграл Джеймс Гослинг. Позднее Sun Microsystems была приобретена компанией Oracle. Слоганом компании является Write once, run anywhere (WORA).

JVM, если кратко - это интерпретатор байт-кода Java. Главной особенностью JVM является возможность компиляции и запуска програм на, практически, любой платформе, не меняя при это код Java (сильно упращая жизнь разработчикам ПО).

Alt text

Write Once Run Anywhere (WORA). Источник изображения.

Alt text

Write Once Compile Anywhere (WOCA). Источник изображения.

JVM может быть установлена на любую операционную систему (Windows, macOS, Unix-like, и т.д.). Таким образом, позволяя написать код один раз, но работать он будет на нескольких операционных системах.

Архитектура взаимодействия Kotlin с JDK (Java Development Kit)

Виртуальная машина Java является некой прослойкой между программным кодом и операционной системой:

Alt text

JVM and OS. Источник изображения.

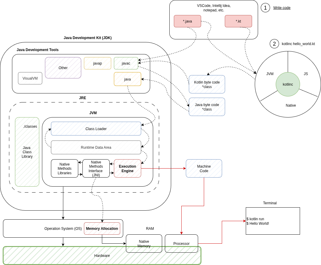
Компилятор языков программирования Java и Kotlin преобразует пользовательскую программу в, так называемый, байт-код. Данный байт-код уже понимает виртуальная машина Java (JVM) Ниже рассмотрим более подробно этапы компиляции и запуска приложения, написанного на языке Kotlin (Kotlin + JVM).

Alt text

Архитектура взаимодействия Kotlin + JVM.

Кратко по каждому блоку:

  1. Инструменты разработки Java (JDT) - это набор расширений рабочей среды, с помощью которого можно редактировать, компилировать и запускать программы на Java.

    1. javac - компилятор языка Java. Преобразует *.java в байт-код *.class;

    2. javap - дизассемблер языка Java. Применяет обратную опереацию javac, преобразует *.class в понятный человеку формат;

    3. VisualVM - удобная утилита для визуализации, мониторинга, профилирования приложений Java;

    4. Other - набор доп. инструментов (Basic Tools, Security Tools, Monitoring and Troubleshooting Tools, Deployment Tools, etc.);

  2. Kotlin Multiplatform - включает в себя компилятор для разны сред разработки (JVM, JS, Native);

    1. kotlinc - компилятор языка Kotlin. Преобразует *.kt в байт-код, понятный JVM.

    2. etc.

  3. JRE (Java Runtime Environment) - среда выполнения Java. Необходима для запуска программ. Состоит из:

    1. Виртуальной машины Java (JVM) - сердце работы программ;

    2. Стандартная библиотека классов Java (java.io, java.lang, java.math, java.net, etc.).

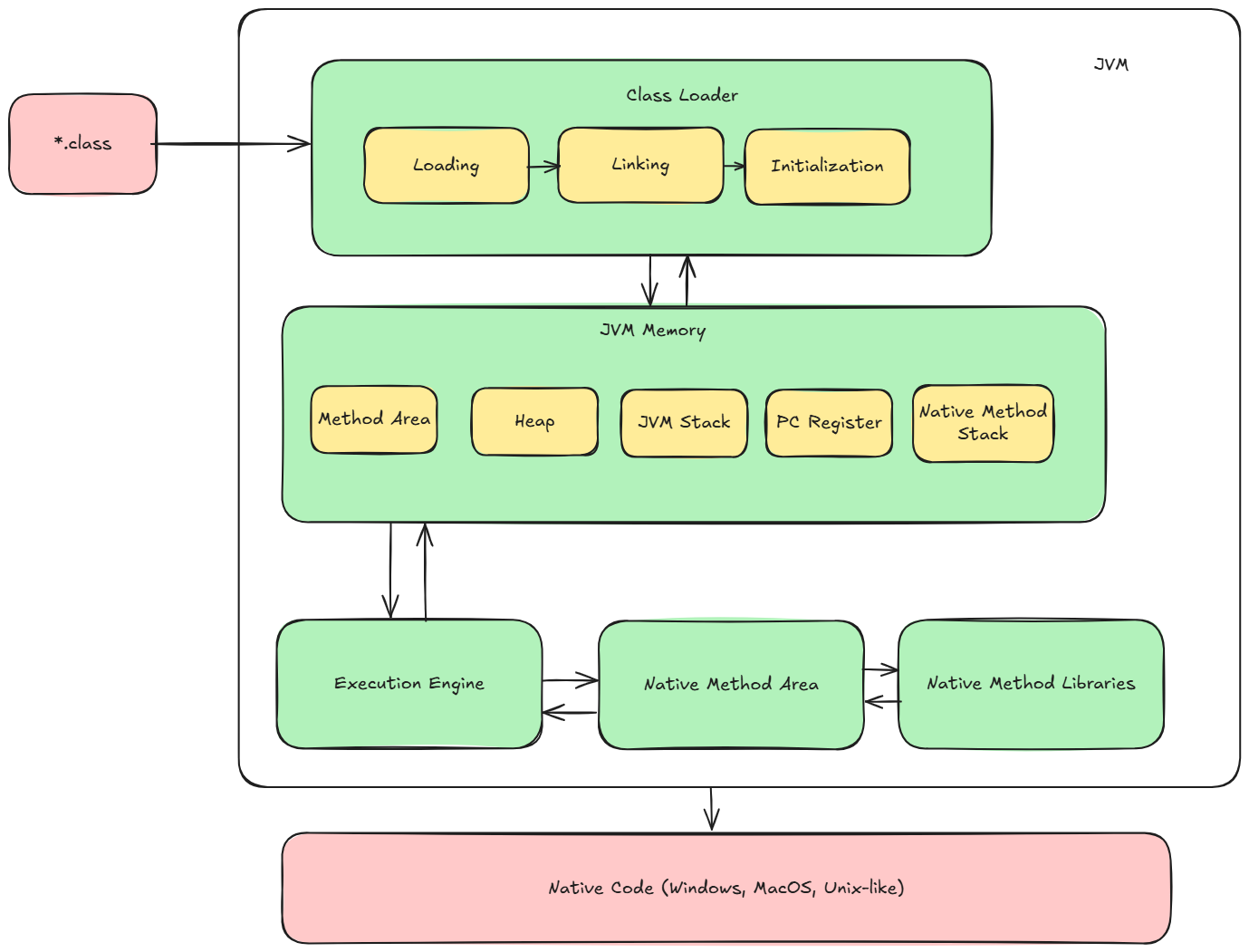
Java Virtual Machine

Виртуальная машина Java состоит из трех основных компонет:

  1. Загрузчик классов (Class Loader);

  2. Область памяти JVM (JVM Runtime Memory);

  3. Исполнительный механизм (Execution Engine)

1758251160188

Class Loader

Основной источник информации

Но что на самом деле означает это JVM загружает? Спецификация Java SE приводит следующий комментарий:

Loading refers to the process of finding the binary form of a class or interface with a particular name, perhaps by computing it on the fly, but more typically by retrieving a binary representation previously computed from source code by a Java compiler, and constructing, from that binary form, a Class object to represent the class or interface.

Формулируя более простым языком, когда мы говорим о “загрузке класса”, мы имеем в виду:

Процесс поиска соответствующего файла .class на диске, чтения его содержимого и передачи его в среду выполнения JVM, которая представляет собой определенную часть памяти машины, предназначенную для выполнения вашего приложения.

В действительности, система загрузчиков классов не просто находит классы — она обеспечивает целостность и безопасность Java-приложения, соблюдая правила бинарной структуры и пространства имен среды выполнения Java.

Загрузчик классов состоит из:

  1. Загрузка (Loading);

  2. Линковка (Linking);

  3. Инициализация (Initialization).

Загрузка

Процесс начинается с того, что загрузчик класса (далее, ClassLoader) получает задание найти определенный класс, что может быть инициировано самой JVM, или вызвано командой в вашем коде. Задача же здесь заключается в том, чтобы взять полное имя класса (например, java.lang.String) и получить соответствующий файл класса (например, String.class) из его местоположения на диске —> в память JVM.

Boostrap ClassLoader

Старейший представитель семейства, Bootstrap ClassLoader, отвечает за загрузку основных библиотек Java, расположенных в java.base модуле (java.lang, java.util и т.д.), необходимых для старта JVM.

Обратя внимания на диаграмму можно заметить, что другие загрузчики классов написаны на Java (объекты java.lang.ClassLoader), что означает — их также необходимо загрузить в JVM! Эту задачу также выполняет Bootstrap ClassLoader.

Platform ClassLoader

Документация Java SE 20 говорит о нем следующее:

The platform class loader is responsible for loading the platform classes. Platform classes include Java SE platform APIs, their implementation classes, and JDK-specific run-time classes that are defined by the platform class loader or its ancestors. The platform class loader can be used as the parent of a ClassLoader instance.

Но что отличает классы платформы от основных классов, загружаемых Bootstrap загрузчиком? Посмотрим, что он на самом деле загружает:

jshell> ClassLoader.getPlatformClassLoader().getDefinedPackages();
$1 ==> Package[0] { } // empty

Получается, что в пустой Java-программе — абсолютно ничего! Теперь попробуем явно использовать класс из какого-нибудь стандартного пакета:

jshell> java.sql.Connection.class.getClassLoader()
$2 ==> jdk.internal.loader.ClassLoaders$PlatformClassLoader@27fa135a

jshell> ClassLoader.getPlatformClassLoader().getDefinedPackages()
$3 ==> Package[1] { package java.sql }

Получается, проще говоря, Bootstrap загружает основные классы необходимые для запуска JVM, а Platform — публичные типы системных модулей, которые могут понадобиться.

Application\System ClassLoader

Application ClassLoader, также известный как системный загрузчик классов, пожалуй, самый user-friendly из всех. Именно этот загрузчик подгружает ваши собственные реализации и библиотеки зависимостей, которые вы передали JVM (явно или неявно) при старте приложения в качестве -classpath (-cp) параметра.

open class Human(){
    fun move(){
      // code
    }
}

Линковка

  • Верификация (Verification); проверка правильности файла .class, т. е. проверяет, правильно ли отформатирован и сгенерирован этот файл компилятором. Если проверка не удалась, мы получим исключение времени выполнения java.lang.VerifyError. Это действие выполняется компонентом ByteCodeVerifier. После завершения этого действия файл класса готов к компиляции.

  • Подготовка (Preparation); JVM выделяет память для статических переменных класса и инициализирует память значениями по умолчанию.

  • Разрешение (Resolution). Это процесс замены символических ссылок типа прямыми ссылками. Это делается путем поиска в области метода, чтобы найти указанный объект.

Инициализация

В данном случае происходит инициализация полученного объекта.

Все эти этапы выполняются последовательно со следующими требованиями:

  • Класс должен быть полностью загружен прежде, чем слинкован.

  • Класс должен быть полностью проверен и подготовлен прежде, чем проинициализирован.

  • Ошибки разрешения ссылок происходят во время выполнения программы, даже если были обнаружены на этапе линковки.

JVM Runtime Memory

1758253064735

  1. Method Area - В области Method area хранится скомпилированный код для каждой функции. Когда поток начинает выполнять функцию, в общем случае он получает инструкции из этой области.

  2. Thread 1…N - Потоки строго выполняют предписанные им инструкции (method area), для этого у них есть PC Register и JVM Stack.

  3. PC Register - Program Counter Register — счетчик команд нашего потока. Хранит в себе адрес выполняемой инструкции.

  4. JVM Stack - Стек фреймов. Под каждую функцию выделяется фрейм, в рамках которого текущий поток работает с переменными и операндами.

  5. Local Variables - Это массив локальных переменных (local variable table), который, как следует из названия, хранит значения, тип и область видимости локальных переменных.

  6. Operand Stack - Operand stack хранит аргументы для инструкций JVM. Например, целочисленные значения для операции сложения, ссылки на объекты heap и т. п.

  7. Heap - В рамках работы с фреймом мы оперируем ссылками на объекты, сами же объекты хранятся в heap. Важное отличие в том, что фрейм принадлежит только одному потоку, и локальные переменные «живут», пока жив фрейм (выполняется функция). А heap доступен и другим потокам, и живет до включения сборщика мусора.

Байт-код

Запустим Intellij Idea, создадим простой проект для демонстрации компиляции из *.kt в *.class.

В созданном проекте откроем файл /src/application.kt (создается по умолчанию, если не менять настройки). Добавим немного кода:

fun main(){ // Точка входа в программу

    var number_01: Int = 10
    var number_02: Int = 30

    number_01 *= 2
    number_02 += 20

    println("Hello world!")
}

С помощью встроенных инструментов Intellij IDEA (Tools -> Kotlin -> Show Kotlin Bytecode) получаем дизассемблированный байткод.

public final class ApplicationKt {
  // compiled from: application.kt
  @Lkotlin/Metadata;(mv={2, 2, 0}, k=2, xi=48, d1={"\u0000\u0008\n\u0000\n\u0002\u0010\u0002\n\u0000\u001a\u0006\u0010\u0000\u001a\u00020\u0001\u00a8\u0006\u0002"}, d2={"main", "", "HelloKotlin"})

  // access flags 0x19
  public final static main()V
   L0
    LINENUMBER 3 L0
    BIPUSH 10
    ISTORE 0
   L1
    LINENUMBER 4 L1
    BIPUSH 30
    ISTORE 1
   L2
    LINENUMBER 6 L2
    ILOAD 0
    ICONST_2
    IMUL
    ISTORE 0
   L3
    LINENUMBER 7 L3
    IINC 1 20
   L4
    LINENUMBER 9 L4
    LDC "Hello world!"
    GETSTATIC java/lang/System.out : Ljava/io/PrintStream;
    SWAP
    INVOKEVIRTUAL java/io/PrintStream.println (Ljava/lang/Object;)V
   L5
    LINENUMBER 11 L5
    RETURN
   L6
    LOCALVARIABLE number_01 I L1 L6 0
    LOCALVARIABLE number_02 I L2 L6 1
    MAXSTACK = 2
    MAXLOCALS = 2
}

На данный момент не очень понятны команды BIPUSH, ISTORE, ILOAD и т.д. Для этого необходимо немного погрузиться в кухню Java Virtual Machine.

Виртуальная машина Java (JVM)